Actions over the hierarchy in the Project Editor

The Hierarchy in the Project Editor is where the fixture from the stores are grouped into groups based on categories, category variants and number of shelves (optionally also based on fixture width). By selecting fixture and right-clicking, you can perform several actions that will be performed over all the selected fixtures (if you select an entire group of fixture, then over the entire group).

List of actions in the hierarchy

Below is a list of all the actions that can be performed on the hierarchy.

Some actions can only be performed if a fixture or a fixture group is marked. These actions are inactive if you have nothing marked.

Different actions can be performed at different levels of the hierarchy. For example, the Fixture Group Properties option is only possible for a specific fixture group, whereas the Edit Block Attribute option can be performed over the entire hierarchy.

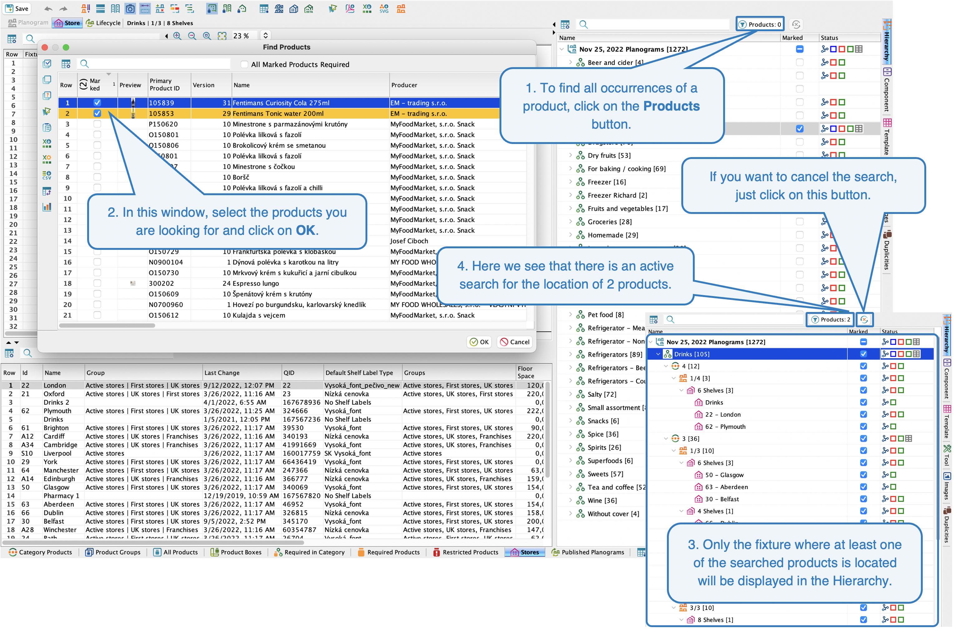
  • Products button - this button located above the hierarchy allows the user to find all occurrences of the searched products.
Products button
  • Edit Marked Fixtures - allows you to modify the properties of marked fixture and individual shelves, modify pictograms, change the category variant, duplicate / move to a layer, copy to stores or remove from a store. The setup wizard will guide you through the necessary steps.
Option to Edit Marked Fixtures
  • Set Local Template - sets a local template for all marked fixture in the hierarchy. 
  • Set Global Template - sets a global template for all marked fixture in the hierarchy.
  • Remove Empty Groups - removes groups that do not contain any fixtures.
  • Edit Block Attribute - modifies the block properties for a given product in a given store of the hierarchy.
Option Edit Block Attribute 
  • Add Product Next to Another Product - adds a product to the left / right of the selected product already placed in the selected hierarchy. The setup wizard will guide you through the necessary steps.
Add Product Next to Another Products
Add Products Next to Naother Products
  •  Replace Product - replaces the product with another product in the given branch of the hierarchy.
Replace Product
  • Remove Product Occurrences - removes occurrences of the product in the given hierarchy branch.
  • Load Standalone Planograms - if you place the planogram block you created in Quant in the Planograms tab on the floor plan in the Store Editor, then this option will allow you to load a planogram for the fixture.
  • Lifecycle Table:
    • Mark Fixtures - In the Lifecycle tab, marks those planograms that fall under the marked branches in the hierarchy. If you have already marked any planograms in the Lifecycle tab, these marks will be added to the already marked planograms.
    • Mark Fixtures Exactly - In the Lifecycle tab, marks only those planograms that fall under the marked branches in the hierarchy. If you have already marked any planograms in the Lifecycle tab, these marks will be replaced.
    • Unmark Fixtures - unmarks planograms in the Lifecycle tab.
    • Load Planogram State Prepared/Waiting/Implemented - this option will only work on fixtures in a given hierarchy branch if they have a local template. In that case, the planogram template will be populated with those products to make the planogram look the same as the lifecycle state you select.
  • Fixture Group Properties - allows you to set the name of the fixture group and also change the requirements for the fixture group - you can change the grouping by fixture width and by number of shelves.